指南经验网
首页
美食营养
生活百科
知识问答
生活知识
返回
指南经验网
首页
美食营养
游戏数码
手工爱好
生活知识
生活百科
健康养生
运动户外
职场理财
情感交际
母婴教育
时尚美容
知识问答
搜索
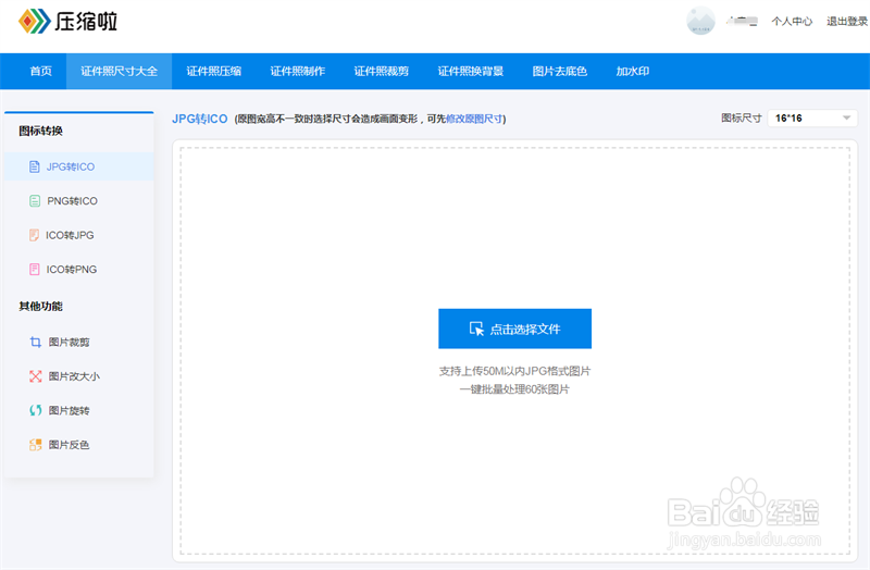
如何用电脑生成ico图标?
2026-02-14 12:58:09
1、上传图片。
2、调整图标尺寸。(注意:原图宽高不一致时选择尺寸会造成画面变形,可先修改原图尺寸)
3、下载使用。
相关推荐
用菩提子手工打磨做藕片
阅读量:89
word基础入门教程
阅读量:147
青岛市博物馆——古代钱币馆内部详细图片
阅读量:105
如何减掉男人的大肚腩?
阅读量:144
PPT2013怎样拆解字母A
阅读量:173
猜你喜欢
2016流行什么发型
雄浑的意思
什么是阿拉伯之春
奢求是什么意思
汽车摆件有什么讲究
海内的意思
kitty是什么意思
一览无余的意思
社保卡补办需要什么
盎然的意思
猜你喜欢
凌云壮志的意思
形单影只的意思
圣诞贺卡祝福语
2018投资什么好
初出茅庐意思
打破沙锅问到底是什么意思
gentle是什么意思
百年好合的意思
年化收益率是什么意思
枕芯用什么材料好